Included in Membership
GVF524

Networking Fundamentals

Comprehensive overview of the principles and standards for modern data networking, include all layers ot the TCP/IP protocol, including fiber optics, WiFi, Ethernet, VLANs, switching, routing, TCP, UDP, HTTP, SSH, IPv6, and all related layer technologies and common network management tools.

9
Lessons

Course Description

In this course, we will take a broad look at the fundamentals of networking, with an emphasis on TCP/IP (the Internet protocol suite).

The course review Internet architecture, the physical, data link, network, transport, and application layers, network management and troubleshooting tools, network examples, and IPv6. It is ideal for satellite engineers and technicians who are expanding their knowledge data networking, as well as all technical staff requiring a thorough introduction to modern networking.

At the end of each lesson, there will be quiz. You must pass all quizzes and view all tutorials to pass the course. The course is interactive and self paced. An Internet connection and current browser are required.

Lessons Included

  1. Introduction. Introduce the architecture and typical mechanisms of the Internet, review the TCP/IP protocol layers, discuss the IETF, compare TCP/IP with the OSI model, and relate encapsulation to protocol layers.
  2. Physical Layer. Survey the Physical Layer, focusing on Ethernet over copper and fiber cables, and the physical aspects of WiFi.
  3. Data Link Layer. Discuss the Data Link Layer, including Ethernet frames and local networking, switching, VLANs, and the data link aspects of WiFi.
  4. Network Layer. Examine the Network Layer, including the details of IP, as well as ARP/RARP, net masks and subnets, routing, DHCP, multihoming, NAT, non-routable addresses, multicast, and ICMP.
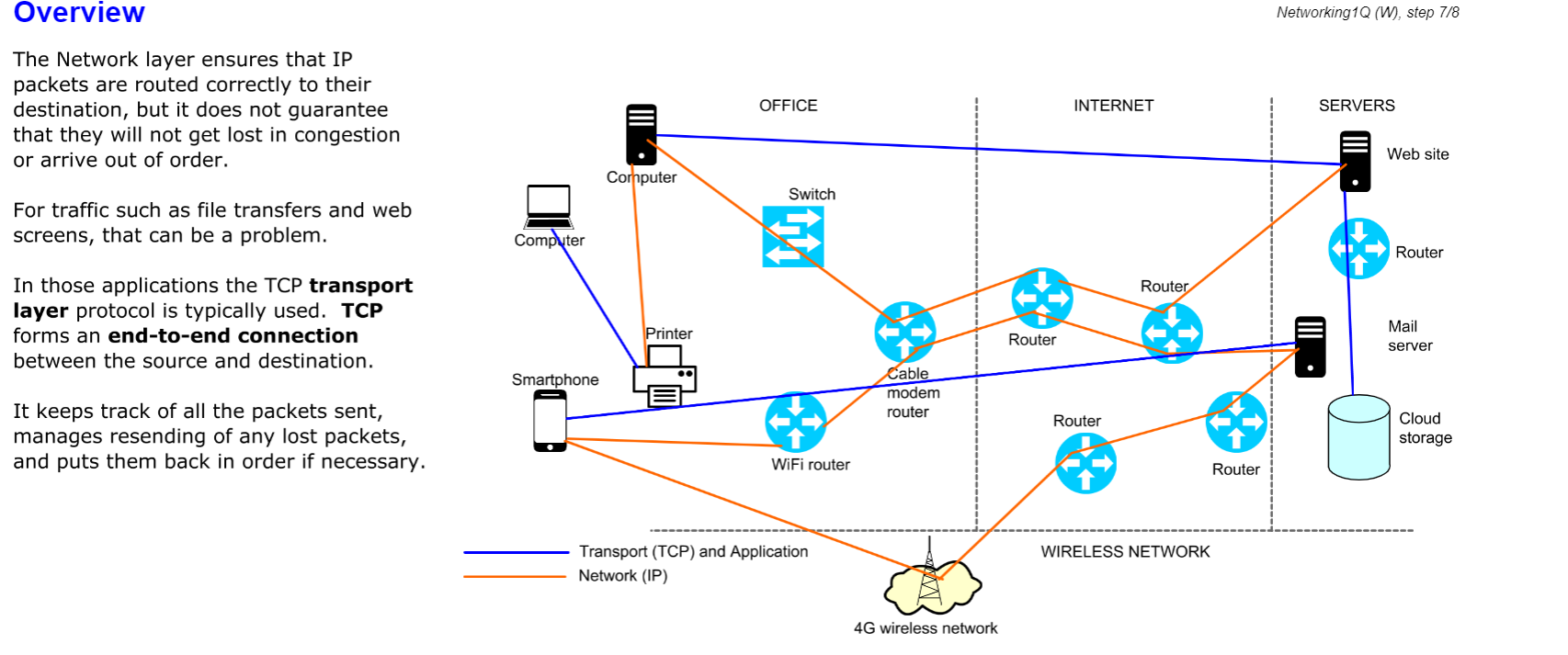
  5. Transport Layer. Discuss the Transport Layer, including UDP, TCP, hostnames and the hosts file, DNS, and TLS/SSL.
  6. Application Layer. Review the Application Layer, including Web Pages (HTTP and HTTPS), Remote Login (SSH, TELNET), File Transfer (FTP, SFTP), and Network Management (SNMP).
  7. Tools. Discuss useful tools for managing and troubleshooting networks, including ping, traceroute, ipconfig, tcpdump, whois, netstat, speedtest, subnet calculators, IP scanners, and WiFi troubleshooting
  8. Examples. Discuss examples of devices, services, and typical network operations.
  9. IPv6. Briefly discuss IPv6, how it compares with IPv4, and future prospects.

Samples